

Our mission is to lead innovation by providing the most advanced solutions in reliability and sustainability to empower…
REC is looking to the future by aligning business goals with Saudi Arabia’s 2030 Vision. Part of this is investing in our young people and their future.
Reliability Expert Center was established with the strategic vision of spreading a reliability and sustainability culture across Saudi Arabia.
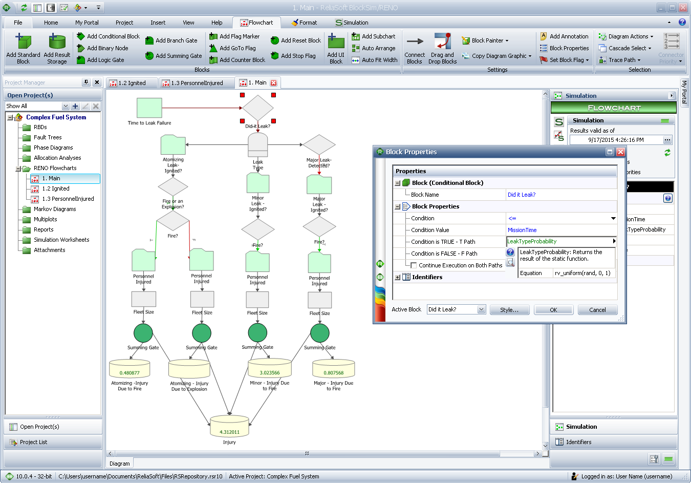
ReliaSoft’s RENO software employs a visual and intuitive flowcharting approach to make it possible to build your own flowchart models for analyzing even the most complex probabilistic or deterministic scenarios. RENO is unique in the fact that it gives you the flexibility of a computer language, but instead of writing computer code, you use the familiar flowcharting concept to build your analysis.
You can use RENO for risk analysis, complex reliability modeling, decision making, maintenance planning, optimization, operational research, financial analysis and much more. Solving problems with RENO consists of three basic steps:
RENO provides a full array of blocks and resources required to build flowchart models, including variables, models, functions, conditional blocks, logic gates, result storage blocks, flag markers, counters and more.
The software provides more than 200 reserved keywords and built-in functions along with intelligent features to assist with building equations, such as color-coding, resource preview and the Function Selector and Equation Editor.
RENO includes an integrated utility to help you validate and “debug” your flowchart models by allowing you to move through each step in the flowchart and watch the values as each block or resource is executed.
RENO allows you to execute/simulate your flowchart models to generate a wide variety of results, including averages, sums, arrays and minimum/maximum values. Results can be displayed during the execution/simulation, in spreadsheets, in the flowchart and/or in plots.
The Sensitivity Analysis feature allows you to vary one or two variables across simulation runs based on the starting, ending and increment values that you specify. In addition, the software can automatically perform multiple runs to determine the value that minimizes or maximizes a particular result.